| 
                    
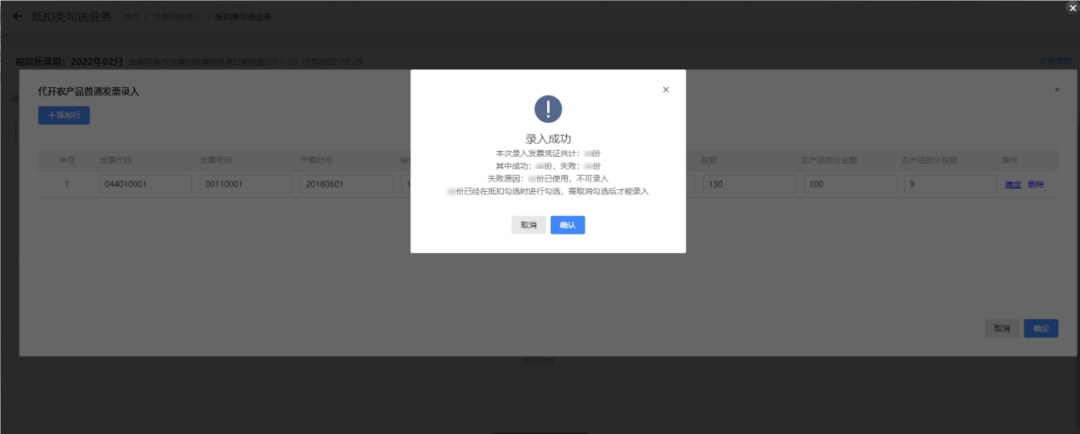
                        数字化电子发票小课堂丨农产品发票勾选确认篇数字化电子发票 小课堂 农产品发票勾选确认篇 2022.12 功能模块 进入路径 登录广东省电子税务局,依次进入【我要办税】→【税务数字账户】-【发票勾选确认】-【抵扣类勾选】 ♡ 操作流程 ♡ (一)“待处理农产品发票”模块  对纳税人取得的税控系统开具的自产农产品增值税普通发票和从小规模纳税人处取得的按照简易计税方法依照3%征收率缴纳增值税的农产品增值税专用发票进行预处理。 1.自产农产品销售发票 由于税控系统开具的农产品销售发票无系统标签,且允许与其他商品“混开”,因此系统无法判断发票中的“自产农产品部分金额”,需要购买方自行确认。对于电子发票服务平台开具的自产农产品销售发票,已带有特定业务标签,可直接在【抵扣勾选】页面进行勾选 ,无需进入此模块进行预处理(开票方向主管税务机关申请归类为“自产农产品者”后,方开具特定业务类型为“自产农产品销售”的发票)。 对取得的税控系统开具的自产农产品增值税普通发票,点击进入【待处理农产品发票】-【自产农产品销售发票】,由纳税人根据实际情况自行判断是否属于自产农产品销售发票。若属于,下拉选择“属于自产农产品销售发票”或“部分属于自产农产品销售发票”,录入资产农产品部分金额,则系统以该金额×9%计算可抵扣税额后带入【抵扣勾选】页面,后续可在【抵扣勾选】页面进行勾选确认操作。若不属于,下拉选择“不属于自产农产品销售发票”,则业务结束。 2.从小规模处购进的3%农产品专票 从小规模纳税人处取得的3%征收率的农产品增值税专用发票,需先进入【待处理农产品发票】-【从小规模处购进的3%农产品专票】处理,系统提示何种情况下可以使用该功能。 (1)纳税人属于以下三种情形的,可按票面金额和9%扣除率计算抵扣进项税额:①生产或提供低税率的货物服务。②生产高税率的货物。③既生产高税率的货物又生产或提供其他货物服务且分别核算。 (2)如纳税人既生产高税率的货物又提供其他货物服务且未分别核算,只能按票面注明的税额抵扣进项税额。 纳税人根据生产经营范围和会计核算情况,自行选择“进项税额使用票面注明的增值税额”或“进项税额使用票面注明的金额和基础扣除率计算”,后续需在【抵扣勾选】页面进行勾选确认操作。 ♡ (二)“代开农产品发票录入”模块 1.针对税务机关税控系统代开的农产品发票,包括专票和普票,增加代开农产品发票勾选录入功能,纳税人如有符合条件可按9%扣除率抵扣的农产品代开发票,可通过该功能采集可抵扣的农产品部分发票金额。 2.点击“抵扣勾选”——“代开农产品发票录入”功能。进入代开农产品发票录入界面,选择“普通发票”或“专用发票”,点击“添加行”,录入发票代码、发票号码,系统自动带出“金额”“税额”“有效税额”(按9%计算),纳税人根据实际情况录入农产品部分金额、农产品部分税额。 3.确认信息无误后,点击“确定”,系统弹出提示信息,点击“确认”后返回抵扣勾选界面,可对该发票进行勾选。 1.代开农产品专票可选择直接勾选(按照票面税额抵扣),或通过代开农产品发票录入功能(按照9%计算填写有效抵扣税额),但上述两种方式只可二选一。如勾选抵扣后再重复录入,系统提示“该发票已经勾选,不可重新录入。如需重新录入,需要先撤销勾选!” 2.在“代开农产品发票录入”板块录入后,如需要修改,直接再次录入即可,系统提示:“该发票已经录入,是否重新录入?”,点击确定继续操作即可。 ♡ (三)“抵扣勾选”模块 对于: 1.9%农产品专用发票 2.海关进口增值税缴款书 3.农产品收购发票 4.电子发票服务平台开具的自产农产品销售发票 5.在“待处理农产品发票”模块已处理的发票 6.已采集的代开农产品发票 在“抵扣勾选”模块中,勾选状态选择“未勾选”,根据需要输入或选择相关查询条件,然后点击【查询】按钮,选择要勾选的发票信息,点击【提交勾选】按钮,后续再进入【统计确认】页面处理。 ♡ (四)“农产品加计扣除勾选”模块  纳税人购进用于生产或者委托加工13%税率货物的农产品,按照10%的扣除率计算进项税额。即完成上述计算扣除或票面9%进项抵扣后,可在本模块进行加计1%的进项税额抵扣勾选。如符合条件需使用本功能,请向主管税务机关申请归类为“农产品深加工企业”。 进入【抵扣类勾选】——【农产品加计扣除勾选】功能,勾选状态选择“未勾选”,根据需要输入或选择相关查询条件,然后点击【查询】按钮,则在勾选操作区显示符合查询条件的发票。 若用于加计扣除,选择“全部项目加计”,并在“本次加计扣除税额”列填写加计的税额。 若不用于加计扣除,选择“全部项目不加计”即可。 ♡ 农产品发票勾选确认处理流程 END ♡♡♡  | 
            
                    
                
                    
                
                    
                
                    
                
                    
                
                    
                
                    
                
                    
                
                    
                
                    
                
                    
                